トピック
GeChicの防汚コート・堅牢仕様のタッチ液晶とRaspberry Piで「タッチな小型デバイス」を作ってみた
組み込み向けから電子工作まで?
- 提供:
- テックウインド株式会社
2025年12月5日 06:00
最近、お店などの組み込みシステムは「タッチ液晶」で表示・操作するものが当たり前になっている。
これは便利だし、組み込み用だけでなく、個人的な電子工作や産業用でも多く利用されていってほしいと思うが、では、そうしたシステムはどのように作るか?というと、「ハテ?」と立ち止まってしまう人も多いのではないだろうか。
まず、気になると思うのは、「タッチ対応の液晶パネル」と言ってもどれを選んだらよいか、ということ。コンシューマー向けの安価なタッチ液晶もあるが、組み込みで使うには耐久性やサポート体制に不安を感じることも多いし、反面、「業務用」とされる製品は普通、価格が高い。
そこで今回は、組み込み用・産業用の安価な製品を発売しているGeChicのタッチ液晶とシングルボードコンピューターのRaspberry Piを使い、小規模な組み込みシステムをイメージした「タッチ液晶の使い方」を紹介してみたい。
紹介した設定方法は入り口程度の簡単なものだが、応用していくことで、飲食店のセルフオーダーシステムや、手袋をつけて操作するような産業用の設定装置、あるいは趣味の電子工作などでも利用できるだろう。
設定の仕方や、活用案まで考えてみたので、趣味の電子工作から組み込み用・産業用としての検討まで、幅広く検討してもらえれば幸いだ。
・防汚コーティングされた、堅固な産業・組み込み向けタッチモニター
・Raspberry Piでタッチモニターを使ってみた
・タッチ操作で“Lチカ”するプログラムを作る
・WindowsやLinuxで使う場合のポイントは?
・業務で使う場合のポイントは?
防汚コーティングされた、堅固な産業・組み込み向けタッチモニター
さて、まずは今回使用するタッチモニターを紹介しよう。
使用するのは、GeChicの産業用製品「T1タッチモニター」シリーズに属する「T151E」と、デスクトップスタンド「T1S5」。
「GeChic」の名前でピンと来た人もいると思うが、同社はモバイルモニター「On-Lap」シリーズで知られる、モバイルモニターの代表的なメーカーだ。軽量で扱いやすい製品が多いことを活かすべく、産業用・組み込み用にも力を入れており、それが今回の「T1タッチモニター」シリーズということになる。日本ではテックウインド株式会社が代理店となっている。
そして、T151Eは、15.6インチの製品。比較的薄型ながら、硬度7Hの強化ガラスをカバー素材に採用し、背面には軽くて強度の高いアルミ合金パネルを採用。コンシューマー向けのモバイルモニターより堅固に作られ、厳しい産業規格の耐久性を備える。
現在、GeChicの15.6インチのタッチモニターとしては、HDMI入力1系統のT151シリーズと、HDMI入力2系統のT152シリーズがある。
そのT151シリーズのうち「T151E」は、画面が光沢タイプで、AF(防汚、指紋防止)コーティングされているモデルだ。AFコーティングにより、滑らかで透明なガラス表面を保ちながら、指紋、油汚れ、水滴の付着を防ぐ。製造などの現場や、不特定の人が操作する業務端末などに対応する仕様だ。
タッチパネルは静電容量方式で、10点マルチタッチに対応する。汗や湿気で濡れた指でも、手袋を着用したままでもタッチ操作できるという。タッチ感度も調整でき、使用環境に応じて設定できる。USBでタッチ信号を伝送する仕様で、ドライバーのインストールも不要。これは後述するが、Raspberry Piでも同様だった。
モニター背面にはVESA75規格のねじ穴を備え、壁掛け式や卓上スタンド、アームスタンドなどさまざまな取り付け方法でしっかり固定できる。さらに、ホストPCと最大7.5メートルのUSBケーブルで接続可能のため、使用環境に応じた自由なレイアウトが可能となっている。
そのほか、さまざまなOSに対応。公式仕様で、Windows 11/10/7、Linux、Ubuntu、Chrome OS、Raspberry PiといったOSに対応していると記載されている。
Raspberry Piでタッチモニターを使ってみた
産業用途や組み込み用途に近いマシンとして、シングルボードコンピューター「Raspberry Pi」に、T151Eを接続してみよう。
なお、Raspberry Piの機器構成や基本設定、基本操作などについては、この記事では説明を省略する。
ここでは、機種としては「Raspberry Pi 4B」の4GBモデルを使い、OSには、Raspberry Pi財団が公式サポートする「Raspberry Pi OS」の32bit版を使う。ごく一般的な構成だ。
執筆時点ではRaspberry Pi OSの公式バージョンとして、最新版の「Raspberry Pi OS」(Debian 13 “trixie”ベース)と、その一つ前の「Raspberry Pi OS(Legacy)」(Debian 12 “bookworm”ベース)の2つが公開されている。ここでは、画面例ではbookwormベースのRaspberry Pi OS(Legacy)をメインとし、必要に応じて補足を入れながら説明する。
HDMIとUSBの2本のケーブルで接続すれば、画面もタッチも動作
Raspberry PiからT151Eに画面を表示するには、ごく普通にHDMIケーブルで接続する。ただしRaspberry Pi 4の場合、HDMIポートはmicroHDMIなので、それ用のケーブルまたは変換アダプターが必要だ。
加えてタッチ操作を使うには、タッチ信号のケーブルも接続する。Raspberry PiのUSB Type-Aポートと、T151EのUSBポートをつなぐ。
これでRaspberry Pi を起動すると、通常のディスプレイと同じく、Raspberry Piの画面がT151Eに表示される。
自動設定されていた解像度は1920×1080で、これはT151Eの最大解像度(1920×1080)と同じ。画面解像度は、「画面設定」で確認・変更できる。「画面設定」を開くには、ラズベリーアイコンのメニューから、bookworm版Raspberry Pi OSの場合は[設定]-[Screen Configuration]で、trixie版の場合は[設定]-[Control Centre]を起動し[画面]タブで開く。
なお、T151Eは、USB経由の外部給電にも対応している。筆者も、T151EのUSBポートからの電源供給で、Raspberry Pi 4が動作することを確認した。電源をT151EのACアダプタにまとめることができるため、地味に便利な機能と言えそうだ。
また、T151Eを縦置きで使うことも可能。縦置きにする場合は、画面設定から、[Screens]-(モニター名)-[向き]で、向きを選択する必要がある。タッチ操作もそのまま利用可能だ。
タッチ操作には「Mouse Emulation」と「Multitouch」の2種類のモードがあり、これは設定で切り替えできる。画面設定から、[Screens]-(モニター名)-[Touchscreen]-[Mode]で切り替える。
なお、タッチ操作については、1つ注意点がある。bookworm版Raspberry Pi OSでは問題ないのだが、trixie版Raspberry Pi OSでは、タッチ位置にズレが生じる場合があるようだ。筆者が試した環境では再現しなかったが、発生した場合には、GeChicの解説が参考になるだろう。
- Raspberry Pi でのタッチモニター設置とタッチパネル補正 | GeChic
- https://www.gechic.com/ja/raspberry-pi-install-touch-monitor-and-touch-calibrator-driver/
タッチ操作で“Lチカ”するプログラムを作る
ここまで、Raspberry Pi+タッチモニターT151Eが問題なく動くことを確認した。
では、タッチモニターを産業用途や組み込み用途に使うイメージとして、タッチ操作によりRaspberry Pi経由で電子回路をコントロールするところを試してみたい。
ここでは、Raspberry PiのGUI操作から電子回路をコントロールするプログラムを作るのに、ビジュアルプログラミングツール「Node-RED」を使う。また、電子回路のサンプルは、「電子工作の“Hello World”」とも呼ばれる「Lチカ(LEDの点滅)」とする。また、複雑なことを行うわけではないため、今回は「Mouse Emulation」でテストしているが、「Multitouch」でも普通に動作する(「Multitouch」では複数の指を使ったジェスチャーが利用できる)。
まずは、ブレッドボート上にLEDと抵抗を配置し、ジャンパーワイヤー2本で、Raspberry Pi 4のGPIOに接続する。ここでは、GPIO15ピンとGNDピンにつなぐものとする。
Raspberry PiにNode-REDをインストール
Raspberry Piを起動したら、Node-REDをインストールする。まず、Raspberry Pi OSのターミナル(LXTerminal)を開く。そして、Node-RED日本ユーザ会のサイトの「Raspberry Piで実行する」に書かれているように、以下のインストール用コマンドを実行する。これは、GitHub上にあるインストールスクリプトをダウンロードして、そのまま実行するというものだ。
bash <(curl -sL https://raw.githubusercontent.com/node-red/linux-installers/master/deb/update-nodejs-and-nodered)
ターミナル上にいくつか質問が表示されるので、答えていくとインストールが完了する。
インストールできたら、Node-REDのサーバーを起動する。ラズベリーアイコンのメニューから[プログラミング]-[Node-RED]を選ぶと、ターミナルが開いて、サーバーが起動する。
続いて、ウェブブラウザーを開いて、「http://localhost:1880」にアクセスすると、Node-REDが開く。
プログラムを作る前に、ノード(プログラミング部品)として、GUIダッシュボードのノードを追加しておく。
右上のハンバーガーメニューから[パレットの管理]を選び、開いたダイアログから[ノードを追加]タブを選ぶ。ここで検索ボックスに「dashboard」を入力して絞り込まれた中から、「@flowfuse/node-red-dashboard」を選び、[ノードを追加]ボタンからインストールする。
同様にして、LED型UIのノードも追加する。[ノードを追加]から、検索ボックスに「ui-led」を入力して絞り込まれた中から、「@flowfuse/node-red-dashboard-2-ui-led」を選び、[ノードを追加]ボタンからインストールする。
画面上でノードをつないでプログラミング
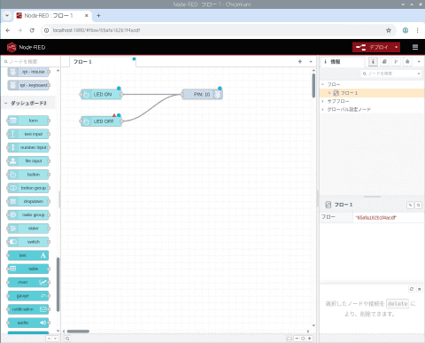
準備ができたらNode-REDでプログラミングしてみよう。それには、動作をプログラミングする「フロー」を作る。
最初に、LEDをオンにするボタンを作る。Node-REDの画面左列の[ダッシュボード2]パレットから[button]をドラッグして[フロー1]の中に配置する。
配置されたボタンをダブルクリックすると、ノードの編集画面が表示される。ここでは[ラベル]に「LED ON」と入力。[ペイロード]では種類として[数値]を選んで「1」と入力する。
続いて画面左列の[Raspberry Pi]パレットからGPIO出力の[rpi - gpio out]をドラッグして[フロー1]の中に配置する。ダブルクリックして、端子として[10- GPIO15]を選ぶ。
2つのノードが用意できたら、「LED ON」から「PIN: 10」の間をドラッグして、2つのノードを接続する。
次に、LEDをオフにするボタンを作る。LED ONのボタンと同様に[button]をドラッグして[フロー1]の中に配置。ダブルクリックして、[グループ]でLED ONのボタンと同じグループを選び、[ラベル]に「LED Off」と入力、[ペイロード]では種類として[数値]を選んで「0」と入力する。そのうえで、LED ONのボタンと同様に、「PIN: 10」との間を接続する。
最後に、GUI上にLEDの状態を表示するアイテムも追加する。Node-REDの画面左列の[ダッシュボード2]パレットから[ui - led]をドラッグして[フロー1]の中に配置する。
これをダブルクリックして、[グループ]でLED ONのボタンと同じグループを選ぶ。そして、[Colors for value of msg.payload]の項で、数値の1なら赤、数値の0なら緑色になるという条件を設定する。
あとはGPIOノードと同じく、LED ONノードとLED OFFノードから、「ui-led」ノードに接続する。
タッチパネルからLEDを光らせたり消したり試してみる
ひととおりできたら、実行してみよう。
画面右上の、ハンバーガーメニューの下にある「▼」アイコンのメニューから[ダッシュボード2.0]を選び、画面右列をダッシュボードの情報表示にする。そして、ハンバーガーメニューの左にある[デプロイ]ボタンをクリックすると、Raspberry Pi上のNode-REDサーバーにプログラムが配備される。
デプロイに成功したら、右列ダッシュボードの情報表示の上部にある[ダッシュボードを開く]をクリックすると、ウェブブラウザーで新しいタブが開き、作ったプログラムが表示される。
ここでタッチパネルの操作で、[LED ON]と[LED OFF]の2つのボタンをタップし、ブレッドボード上のLEDが点灯と消灯をし、それに合わせて画面上のLED表示も変わるところが確認できた。
ここで試したのはごく簡単なものだ。しかし、この延長で、画面に情報を表示しながらタッチ操作を受け付けて、機器を操作するというシステムが、T151Eによって作れるわけだ。
WindowsやLinuxで使う場合のポイントは?
もちろん、タッチモニターT151Eは、Raspberry PiだけでなくPCでも有用だ。ここでは、WindowsやLinuxのPCで使う場合のポイントや注意点を紹介する。
スリープ状態のWindows 11 PCを、タッチ操作で起こすには
PCでは、スリープ状態のときに、キーボードやマウスを少し操作すると、スリープから復帰する。
同様にタッチ操作でスリープから復帰する機能として、Windows 11には「Wake-on-touch」機能がある。この機能はT151Eでも使え、画面をタップまたはダブルタップしてスリープから復帰するよう設定できる。
それには、PCにT151Eを接続した状態で、まずWindows 11でデバイスマネージャーを開く。ツリー形式の表示から[ヒューマンインターフェイスデバイス]の中の[HID準拠タッチスクリーン]を右クリックし、[プロパティ]を選ぶ。[電源の管理]タブで[このデバイスでコンピューターのスリープ状態を解除できるようにする]にチェックを入れる。
ただし、PCのBIOSがスリープモードとして「S3」をサポートしていればこの設定だけでいいが、サポートしていない場合はさらに設定する必要がある。S3をサポートしているかどうか確認するには、Windowsターミナルなどのコマンドラインから「powercfg -a」を実行する。筆者が試したPCでは、S3はサポートされていなかった。
S3がサポートされていない場合は、レジストリを変更する。管理者権限でレジストリエディタ(regedit)を起動して、「HKEY_LOCAL_MACHINESYSTEMCurrentControlSetEnumUSB」の中から、「VID_222A」で始まるキーを開き、その中にあるポートのキーを開いて、その中の「Device Parameters」を開く。
ここに「WakeScreenOnInputSupport」「SystemInputSuppressionEnabled」「EnhancedPowerManagementEnabled」の3つの「DWORD(32ビット)値」のエントリーを作成し、それぞれ値として「1」を設定する。
デバイスマネージャーの設定と、(必要であれば)レジストリの設定を終えたら、一度PCを再起動する。
そして、PCをサスペンドして、画面をタップまたはダブルタップしてみよう。設定が間違っていなければ、スリープから復帰するだろう。
なお、一連のWake-on-touchの設定については、GeChicの以下の解説記事が参考になる。
- Windows 11 Wake-on-Touch 設定ガイド | Gechic
- https://www.gechic.com/ja/windows-11-touch-to-wake-settings/
マルチタッチは、Windows、Raspberry Pi OS、Ubuntuで問題なく使えた
タッチモニターT151Eでは、マルチタッチ操作をサポートしている。
そのため、Windows 11では、特に何も設定しなくても、タッチパッドや、ノートPCのタッチ液晶のように、複数の指を使ったジェスチャー操作が使える。たとえば、2本指でスワイプしてスクロールするといった操作だ。
またRaspberry Pi OSでも、前述したように、画面設定からタッチ操作の設定を「Multitouch」に変更できる。試したところ、同様に複数の指を使ったジェスチャー操作が使えることを確認した。
Linuxについては、筆者がUbuntuの最新の長期サポート版である「Ubuntu 24.04LTS」で試したところ、これも何もしなくても複数の指を使ったジェスチャー操作が使えた。
ただし、Linuxのディストリビューションやバージョンによっては、うまくいかない場合もあるようだ。そうした情報については、GeChicの以下の解説記事が参考になる。
- Linuxのマルチタッチジェスチャーを設定する| Gechic
- https://www.gechic.com/ja/settings-of-multi-touchscreen-gestures-on-linux/
なお、Linux環境においては、複数のディスプレイをつないだマルチスクリーン構成において、タッチ操作が正常に動作しない場合があるそうだ。筆者が試した環境では再現しなかったが、発生した場合には、GeChicの以下の解説記事が参考になるだろう。
- Ubuntuマルチスクリーンのタッチスクリーン設定 | Gechic
- https://www.gechic.com/ja/ubuntu-multihead-touchscreen-mapping-settings/
業務で使う場合のポイントは?
では、T151EをはじめとしたT1タッチモニターシリーズの特徴は、産業用途や組み込み用途において、どのような場面に便利だろうか。
最初のポイントと言えるのがタッチ操作だ。汗や湿気で濡れた指でも、手袋を着用したままでもタッチ操作できるという特徴は、工場などの製造現場や医療現場、あるいは飲食店などに適しているだろう。同時に、AFコーティングにより、指紋、油汚れ、水滴の付着を防ぐようになっている。
また、表面には硬度7Hの強化ガラス、背面には軽くて強度の高いアルミ合金パネルを採用し、厳しい産業規格の耐久性も備える。これにより、製造ラインやマシンルーム、ショッピングモール等の使用環境に適しているとされる。
設置においても、壁掛け式や卓上スタンド、アームスタンドなどさまざまな取り付け方法で固定可能。これにより、製造機器に設置したり、店舗の来客端末など、さまざまな設置場所で応用できる。さらに各種ポートが背面中央に集中しているため、設備や什器に組み込む際の取り回しがしやすい。
具体的なユースケースとしては、飲食店のセルフオーダー画面やキオスク端末が考えられる。特にコロナ禍以来、飲食店では来客がタッチ画面で注文するセルフオーダー方式が多くなっている。そこで、T151EとミニPCを使えば、セルフオーダーシステムを作れる。薄型で設置の自由度も高いT151Eであれば、スペースの限られるフードトラックや屋台でも置きやすいだろう。最近、金融機関や公共機関で増えている、マイナンバー認証端末の操作用モニターにも使えそうだ。
また、ゴム手袋をつけて使うようなシーンや、生産ラインで作業手袋をつけて作業をしながら使うタッチモニターなどのユースケースも考えられる。T151Eであれば、PVC(ポリ塩化ビニール)手袋や、ラテックス手袋、ニット手袋などを外さずに操作できる。また、濡れた指でも操作できるため、水を扱う作業中や、汗をかいた状態でも使えるわけだ。
このように、さまざまな状況でも快適なタッチ操作と、汚れや傷に強い点、設置の柔軟さ、さらに価格でも手ごろなことから、T151Eは産業用タッチモニターとして導入しやすく活躍できる製品と言えるだろう。
そして導入にあたっては、代理店であるテックウインド株式会社がサポートしている。条件によっては検証のための貸出も可能なので、T151EなどのT1タッチモニターシリーズを検討している企業は相談してみるとよいだろう。






































